SoBio ll

Modelling scenarios of a cost-optimal biomass distribution in the bioeconomy in the context of climate protection targets and SDGs until 2050

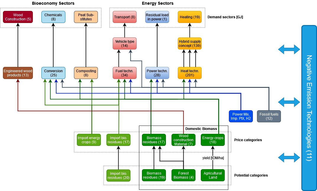
Possible material and energy flow within the BENOPT model
Possible material and energy flow within the BENOPT model

Coordination:


Team at UFZ:


Project duration (UFZ):

01.07.2023 – 31.10.2025

Short description:

In the SoBio II project, the UFZ uses modelling to calculate scenarios for cost-optimal biomass allocation in the bioeconomy (taking into account the food, construction, chemical and energy sectors and carbon storage) in the context of climate protection targets and SDGs up to 2050.

In the SoBio project, the UFZ used modelling to calculate the cost-optimal distribution (allocation) of biomass in Germany's future energy system for the period 2020 to 2050. In contrast to previous modelling, this project determined the cost-optimal distribution of biomass across sectors (electricity, heat, transport) in competition with alternative renewable technologies and fossil reference technologies in various scenarios. The final modelling version of the BenOpt model from the SoBio project forms the basis for the SoBio II extension of the above-mentioned economic sectors and the implementation of negative emission technologies (NET). Based on biomass availability, the optimal allocation to the individual economic sectors is to be identified so that statements can be made about the optimal future distribution of limited biomass in the bioeconomy in various scenarios. The DBFZ provides the data basis for this model extension. The UFZ will use this data to further develop the model, carry out the scenario calculations and analyse the results together with the DBFZ.

https://www.dbfz.de/sobio2


Publications: